TOKIUM AI 明細入力を利用する
TOKIUM AI明細入力システムを使い始めるための設定手順を説明します。
本機能はTOKIUM AIエージェントのご利用が必要となります。
目次
- 必要な準備
- 作業手順
1. システムにログイン
2. 書類取得元の設定
3. 基本的な抽出ルールを作成
4. 出力先の設定
4-1.TOKIUMインボイスへの出力設定
4-2.Googleスプレッドシートへの出力設定
5. 動作確認
- トラブルシューティング
- 設定完了後の運用
必要な準備
TOKIUM AI 明細入力をご利用いただくにあたり、以下の準備が必要です。
必要に応じてシステム管理者の方へご確認ください。
- TOKIUM AI明細入力の「設定画面」へのログイン権限
- TOKIUMアカウント
- Googleアカウント(Googleスプレッドシート連携を使用する場合)
作業手順
1.システムにログイン
①ブラウザでhttps://extraction.keihi.comにアクセス
② メールアドレスとパスワードを入力
③ [ログイン]をクリック
初回ログイン時は、パスワード変更を求められる場合があります。
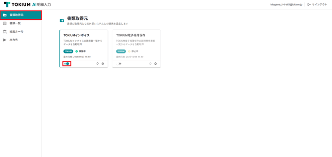
2.書類取得元の設定
請求書や納品書等のデータ化したい書類をどこから取り込むかを設定します。TOKIUMインボイス/電子帳簿保存 両方を取得元に設定することも可能です。
①左メニューの[書類取得元]をクリック

②画面中央から利用したい書類取得元(TOKIUMインボイス・TOKIUM電子帳簿保存)を選び、[⚙️]をクリック
③[取り込みラベル]の選択肢から、取得したい条件のラベルを選択

ラベルについて
ラベルは、TOKIUMインボイスおよびTOKIUM電子帳簿保存に登録済みのものが15分ごとに自動で取得され、取得されたラベルは取り込みラベルの一覧に表示されます。
事前にTOKIUMインボイス・TOKIUM電子帳簿保存側での設定を行なってください。
④ [保存]をクリック
⑤ 有効スイッチをONにする
3. 基本的な抽出ルールを作成
請求書から自動的にデータを抽出するためのルールを設定します。
① 左メニューの[抽出ルール]をクリック
取引先の一覧が表示されます。
取引先について
取引先は、TOKIUMインボイス・TOKIUM電子帳簿保存に登録済みのものが表示されます。
反映まで時間を要する場合があるため、事前にTOKIUMインボイス・TOKIUM電子帳簿保存側での設定を行なってください。
② ルールを作成したい取引先の[⚙️]をクリック
③ サンプル請求書をアップロード
画像添付欄をクリックする、またはドラッグ&ドロップで、その取引先のサンプル請求書をアップロードします。

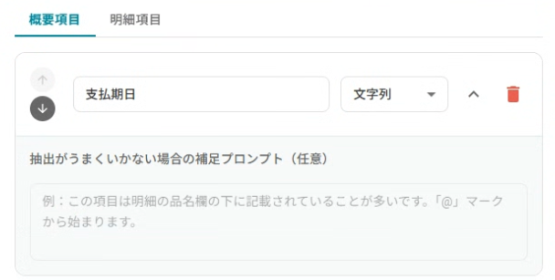
④ [抽出項目]を設定する
請求書に記載されている項目の名称を指定することで、その項目の内容を抽出できます。
設定は[+抽出項目を追加]から行います。

設定例
- 概要項目
- 項目名:支払期日
- 種類:文字列
- 明細項目
- 項目名:単価
- 種類:数値
設定済みの項目は、矢印をクリックすることで並び替えができます。
また、[🗑️]をクリックすることで削除できます。

[💬]について
補足プロンプトを入力できます。
この入力欄に日本語の文章で項目の説明を加えることで、項目の抽出に細かな指示修正ができます。
⑤[項目割り当て]を設定する
TOKIUMインボイスに出力する場合
[抽出項目]で指定した各項目について、抽出した値をTOKIUMインボイスに対してどのように割り当てるのか設定できます。
例えば添付画像のように設定することで、TOKIUMインボイス上で登録した請求書の[支払期日]欄には、[抽出項目]で指定した[支払期日]に該当する値が反映されるようになります。

TOKIUMインボイスの割り当て先項目について
割り当て先の項目は、選択肢から選んでください。
TOKIUMインボイスシステム側で利用可能な項目が表示されます。


項目割り当てでも補足プロンプトを入力できます。
この入力欄に日本語の文章で項目の説明を加えることで、項目の抽出に細かな指示修正ができます。

⑥[保存]をクリック

抽出ルールの[自動設定]
[抽出項目]および[項目割り当て]は、AIによって自動設定することもできます。
事前に、TOKIUMインボイス上で承認済みの請求書が存在していることが条件です。
- 自動設定:最新の承認済み請求書を参照し、設定を一から行う
※承認済み請求書が無い場合はサンプル画像から推測して設定されます - 自動改善:既に抽出項目・項目割り当ての設定が存在している場合、最新の請求書情報を参照して自動で設定の修正を行う

自動設定・自動改善を実行すると、実施結果が表示されます。
実行完了までは数分かかる場合があります。

Googleスプレッドシートに出力する場合
[抽出項目]で指定した各項目について、抽出した値をGoogleスプレッドシートに対してどのように割り当てるのか設定できます。
例えば添付画像のように設定することで、GoogleスプレッドシートA列に[抽出項目]で指定した[日付・番号]、B列に[品番・品名]に該当する値が反映されるようになります。

4. 出力先の設定
抽出したデータをどこに保存・送信するかを設定します。
出力先は以下の2種類がご利用可能です。
- TOKIUMインボイス
- Googleスプレッドシート
※TOKIUM電子帳簿保存への出力には対応しておりません。

4-1.TOKIUMインボイスへの出力設定
①TOKIUMインボイスの[⚙️]をクリック
②TOKIUM AI 明細入力が処理した結果、成功した/失敗したことを見分けるためのラベルを設定します。

③有効スイッチをONにする
4-2.Googleスプレッドシートへの出力設定
① Googleスプレッドシートの[⚙️]をクリック
②(未認証の場合)Google認証を行う
③ スプレッドシート設定を行う
④ 有効スイッチをONにする

5. 動作確認
設定が正しく動作するか確認します。
①TOKIUMインボイス側で請求書を登録する
②[書類一覧]画面を開く

③しばらく待つと、アップロードした請求書が表示される
④ ステータスを確認
![]()
⑤出力先(Googleスプレッドシートなど)を確認
⑥データが正しく出力されていることを確認
トラブルシューティング
1. 書類が取り込まれない場合
- 書類取得元設定の有効スイッチがONになっているか確認
- 認証情報が正しく設定されているか確認
- ファイル形式がサポートされているか確認(PDF、JPEG、PNG)
2. データが抽出されない場合
- 抽出ルールが有効になっているか確認
- 請求書の画質が十分か確認(文字が読める程度)
- 抽出ルールの優先順位を確認
3. 出力されない場合
- 出力先の認証が有効か確認
- Google Spreadsheetsの場合、編集権限があるか確認
- エラーログを確認(書類一覧の詳細画面)
設定完了後の運用
初期設定が完了すれば、以下のように自動処理が行われます:
1. 自動取り込み: 設定した取得元から定期的に請求書を取得
2. 自動抽出: AIが請求書からデータを抽出
3. 自動出力: 設定した出力先にデータを送信
日常的な運用では、以下の作業のみ必要です:
- エラーが発生した書類の確認と修正
- 新しい取引先の請求書に対する抽出ルールの追加







